|
Only admins are allowed to create new server project.
Note that server projects in MSSQL server and Firebird server databases can be opened only by admins. However, local projects in Access database are also supported.
|
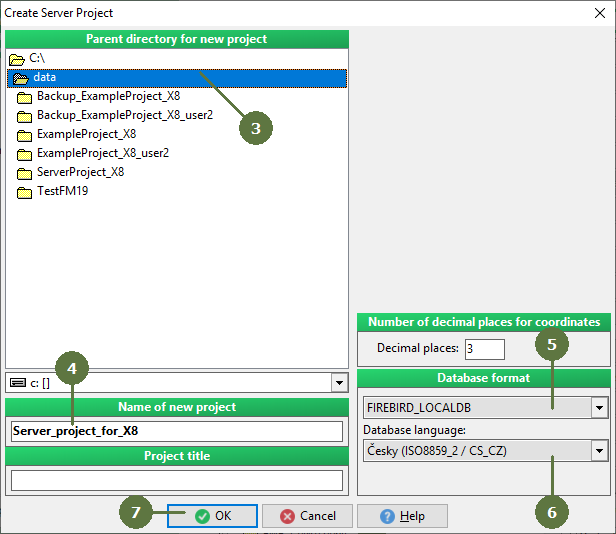
- Click Synchronization button

- Select Create server project item

- Select the directory of new server project
- Fill in the name of new project
- Set its database format
- Set its database language
- Click OK

After processing the procedure information window appears
- Click OK

- New server project is created and ready to use for synchronization procedures

|